Modify the type of any item in an IBM Notes database
Q How can I modify item/field types? I have quite a few to do, so I am looking for an easier method.
A scanEZ is a great tool for modifying all sorts of item/field information. You can modify the Type property in only a few clicks. Here's how.
Before you begin:
This process assumes that you have already opened scanEZ on a database. See this simple tutorial to learn how to a given database with scanEZ.
Instructions
Modifying an item's type in a single document

Step 1 Expand the 'Document' category, and then expand the folder in which the document you want to modify is found.
Step 2 Click on the document to put the focus on it.
Step 3 The document's item/field and property information will be shown on the right side of the screen.

Step 4 Select the item/field whose type you want to change.
Clicking the item/field will bring up the 'Field Value' tab on the bottom of the screen.
Step 5 Note that the current item type is listed in the column 'Type'.
Step 6 Select the new type from the 'Type' drop-down list.
This must be a type compatible with the needed value.

Step 7 After you have chosen the desired type, click 'OK'.
Your changes will not be saved yet.

Step 8 The item/field type will be reflected in the 'Type' column, and the item/field will be indicated as 'Modified' in the 'Status' column.
Step 9 Click the green checkmark to save your changes, or click the red x to cancel.
Modifying an item's type across all documents in a folder

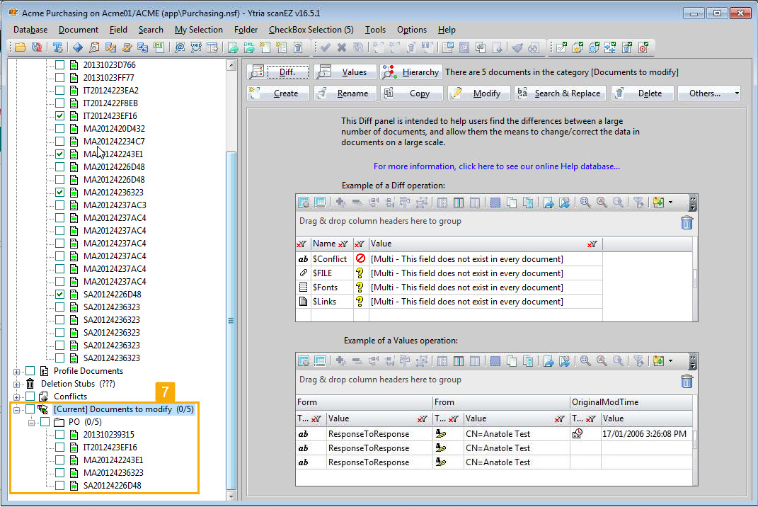
Step 1 Expand the 'Documents' category.
Step 2 Expand the folder to verify its contents if you choose, otherwise click the folder to put it in focus.
Step 3 On the Diff/Values panel to the right, click on the 'Diff' button.

Step 4 Find choose the item from the list of items present across the entirety of documents within the selected folder.
Step 5 Click 'Yes'.
As noted in the dialog, a modification of this type will set ALL items to the same value. If you want to perform modifications across a more precise set of documents, use the My Selection folder method shown below.

Step 6 Select the 'Set Fixed Value' tab.
Step 7 Choose the item type to set across all documents.

Step 8 Click 'Apply'.
Your changes will be applied immediately. You will not have to reconfirm.
Modifying an item's type across a specific selection of documents

Step 1 Expand the 'Documents' category.
Step 2 Expand the subfolder of documents in which the documents you want to modify are found. Then check the box next each document you want to modify.
Here, the displayed tree title has been changed to a pertinent value to help identification of specific documents—a value for an order number.
Step 3 Choose the option 'Checkbox Selection > Add to > New My Selection' to put your selected documents into a My Selection virtual folder.

Step 4 Enter the name for your new My Selection folder.
Step 5 Choose what display title to use.
Because in this example the titles were already sufficient to identify the documents, we'll use the same. You may choose to change them in your process.
Step 6 Click 'OK'.

Step 7 Your selected documents are now placed in a virtual folder with your chosen name. To modify the items within this folder, just follow the steps for modifying the item type for all documents in a folder shown above.