Find when your IBM Notes databases were accessed last
Q How can I find out when databases were accessed last?
A By using databaseEZ's built-in User Activity Analyzer tool, you can retrieve a full report of who accessed which databases, and when.
Before you begin:
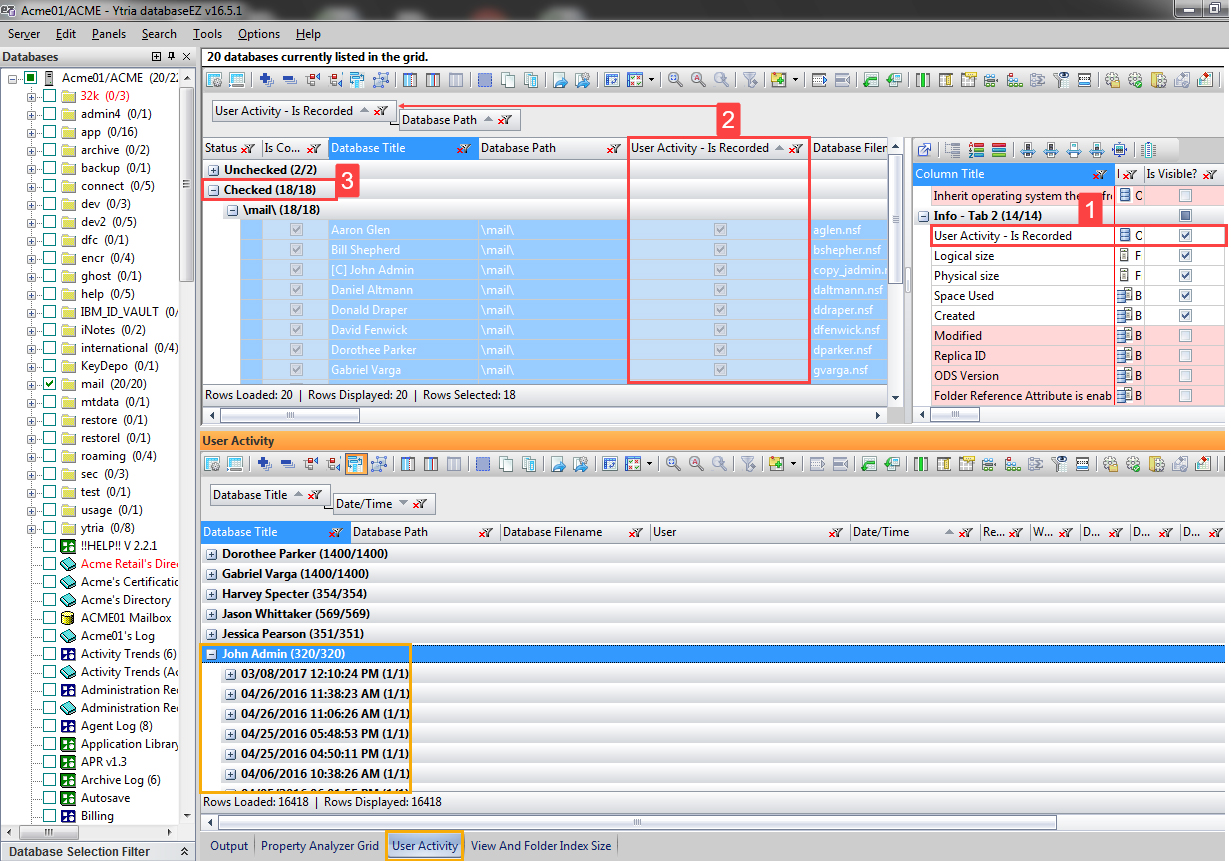
Because only those databases that have user activity recorded can have their user activity analyzed, verify the recorded user activity settings on your databases.
With your databases loaded in the Main grid panel and the full database information loaded, make sure that the column 'User Activity – Is Recorded' is visible in the grid; if it isn't, show the column via the Grid Manager.
Group your grid entries by this column.
Only databases that display as Checked (User Activity is Recorded) will have the recorded user activity information necessary to use the User Activity Analyzer.

Instructions

Step 1 Select the desired databases to analyze.
Step 2 Select the 'Tools > User Activity > User Activity Analyzer…' menu option.

Step 3 Set the Date-Time Range Filter. For this example, 'Include everything' is set.
Step 4 Click 'OK'

Step 5 Go to the 'User Activity' panel by clicking on its tab. If this is not visible, activate it in the 'Panels' top menu.
Step 6 Group the 'User Activity' grid data by the column 'Database Title'.
Step 7 Sort the grid by the column 'Date/Time', and then perform another grouping using this same column.
You will now see a breakdown of all analyzed databases as well as the dates and times they were accessed. You will also find information about the user who accessed the database within each Date/Time entry.