Find the mail owners of all mail files on an IBM Domino server
Q I have heard that aclEZ can show me mail owners, but I am not sure what to look for. How can I find them?
A aclEZ offers a quick-and-easy solution to this problem. Only two groupings to do and you'll see who is the mail owner is for all mail files on a server! Here's what to look for.
Before you begin:
This process assumes that you have already loaded the mail files on a server in aclEZ's main grid. See this simple tutorial to learn how to load a server and databases.
Instructions
Categorize by mail files and mail owners

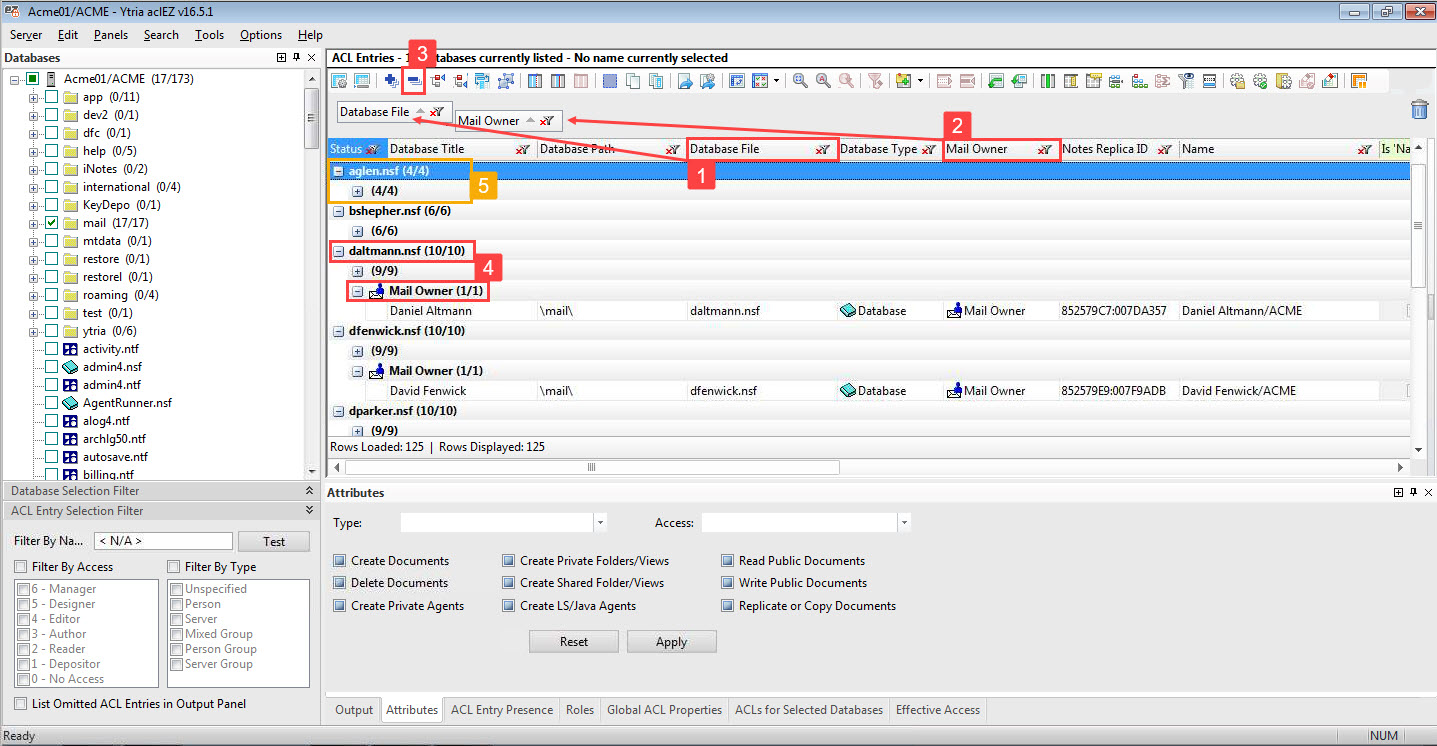
Step 1 With only mail files loaded in the main grid, group the main grid data by the column 'Database File'. This will categorize the data in the main grid by mail file.
Step 2 Make a second grouping, this time by the column 'Mail Owner'.
Step 3 Collapse all categories by clicking the corresponding toolbar button or by using Shift + -.
Step 4 Expand the categories of the mail files you wish to verify. For each mail file, the mail owner will be indicated within the category of 'Mail Owner'.
Step 5 Take note of mail files where no mail owner is listed. This means a mail owner is not defined for that mail file.