agentEZ: Open a server and/or selection of databases
In this short tutorial, you'll see how to get started quickly in agentEZ by opening either an server or a selection of databases.
Instructions
Open an entire server or selection of databases in agentEZ

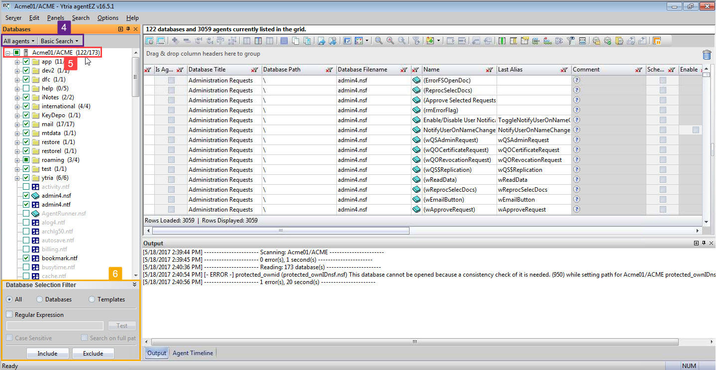
Step 1 Click the agentEZ icon from the Ytria toolbar.

Step 2 Select your server from the list.
A variety of filters are available for you to specify folder types, save preferred searches, and more. For the sake of brevity, these have been disregarded.
Step 3 Click 'OK'.

Step 4 Note the settings within the agent search filters; they will have an effect not only on the databases selected in the Databases panel, but also the color-coded agent presence status indicator.
Step 5 Check the boxes that correspond to the databases and/or templates whose agent information you want to load into the main grid. Or, select the entire server.
Proper access rights are needed to load agents—some agent information may not load due to access restrictions.
Step 6 Optional: Enact filters on your selection using the 'Database Selection Filter'.

Step 7 Depending on how you have the database read options set, your selection will either be immediately loaded into the main grid, or require that you click 'Apply' in the Databases panel.